Книга Настольная книга по внутреннему аудиту. Риски и бизнес-процессы, страница 82 – Олег Крышкин

Авторы: А Б В Г Д Е Ж З И Й К Л М Н О П Р С Т У Ф Х Ч Ш Ы Э Ю Я
Книги: А Б В Г Д Е Ж З И Й К Л М Н О П Р С Т У Ф Х Ц Ч Ш Щ Ы Э Ю Я
Бесплатная онлайн библиотека LoveRead.in

Онлайн книга «Настольная книга по внутреннему аудиту. Риски и бизнес-процессы»

📃 Cтраница 82

Временное выбытие. Существует два основных варианта временного выбытия: консервация и сдача в аренду. Понятие «консервация» может обозначать две ситуации: консервация как понятие учета (в отношении основного средства не осуществляется никаких дополнительных действий) и консервация как понятие процесса (основное средство подвергается определенной обработке для сохранения его полезных свойств, например нанесение дополнительного слоя смазки на станки и их упаковка в ящики). Довольно часто предприятия не соблюдают требования бухгалтерского и налогового учета и не переводят основные средства в режим консервации, когда они не используются длительное время. В таких случаях аудитору необходимо оценить риски, связанные с ситуацией. Также аудитор должен оценить целесообразность длительного пребывания основных средств в режиме консервации, особенно при отсутствии у менеджмента понимания направлений развития предприятия на ближайшую и долгосрочную перспективу. В противовес консервации сдача временно не используемых основных средств в аренду представляет собой более выгодный вариант альтернативного использования. Длительность и условия договора аренды должны быть хорошо продуманы, чтобы предприятие могло с минимальными потерями и в требуемые сроки вернуть понадобившиеся основные средства. Аудитору следует обратить внимание на условия договора аренды – арендная плата должна как минимум покрывать расходы, связанные с владением основным средством, и условия эксплуатации должны быть оптимальными для сохранения исходных полезных свойств основного средства. Тем не менее для большинства предприятий сдача временно неиспользуемых основных средств в аренду не является той целью, для которой данные основные средства приобретались. Она должна рассматриваться как временный компромисс до принятия решения о дальнейшем развитии предприятия.


В свете вышесказанного существует три ситуации, к которым аудитор должен присмотреться:

• основные средства продаются, а затем аналогичные основные средства берутся в аренду;

• основные средства берутся в аренду, а аналогичные основные средства, находящиеся в собственности предприятия, простаивают;

• основные средства берутся в аренду, а аналогичные основные средства, находящиеся в собственности предприятия, сдаются в аренду, в том числе по более низким ставкам.


Целесообразность этих ситуаций в большинстве случаев сомнительна.

Аудитор также должен иметь в виду, что выбытие основного средства влечет разнообразные последствия для деятельности предприятия, некоторые из которых могут быть необратимыми. Анализ целесообразности выбытия является хорошей практикой, однако он бесполезен, если не рассматриваются все существенные аспекты выбытия основного средства.


Перечень и содержание базовых и специфичных рисков процесса

Иллюстрация к книге — Настольная книга по внутреннему аудиту. Риски и бизнес-процессы [i_108.jpg]
Иллюстрация к книге — Настольная книга по внутреннему аудиту. Риски и бизнес-процессы [i_109.jpg]
Иллюстрация к книге — Настольная книга по внутреннему аудиту. Риски и бизнес-процессы [i_110.jpg]
Иллюстрация к книге — Настольная книга по внутреннему аудиту. Риски и бизнес-процессы [i_111.jpg]

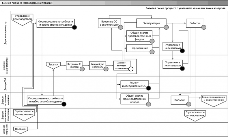
Перечень и содержание базовых контрольных процедур процесса (см. рис. 13)

Иллюстрация к книге — Настольная книга по внутреннему аудиту. Риски и бизнес-процессы [i_112.jpg]
Иллюстрация к книге — Настольная книга по внутреннему аудиту. Риски и бизнес-процессы [i_113.jpg]

Рис. 13. Базовая схема процесса «Управление активами» с указанием ключевых точек контроля

Иллюстрация к книге — Настольная книга по внутреннему аудиту. Риски и бизнес-процессы [i_114.jpg]
Иллюстрация к книге — Настольная книга по внутреннему аудиту. Риски и бизнес-процессы [i_115.jpg]
Иллюстрация к книге — Настольная книга по внутреннему аудиту. Риски и бизнес-процессы [i_116.jpg]

Перечень и содержание базовых тестов

Иллюстрация к книге — Настольная книга по внутреннему аудиту. Риски и бизнес-процессы [i_117.jpg]
Иллюстрация к книге — Настольная книга по внутреннему аудиту. Риски и бизнес-процессы [i_118.jpg]
Иллюстрация к книге — Настольная книга по внутреннему аудиту. Риски и бизнес-процессы [i_119.jpg]
Иллюстрация к книге — Настольная книга по внутреннему аудиту. Риски и бизнес-процессы [i_120.jpg]
Иллюстрация к книге — Настольная книга по внутреннему аудиту. Риски и бизнес-процессы [i_121.jpg]
Иллюстрация к книге — Настольная книга по внутреннему аудиту. Риски и бизнес-процессы [i_122.jpg]

Перечень и содержание лучших практик по процессу

Иллюстрация к книге — Настольная книга по внутреннему аудиту. Риски и бизнес-процессы [i_123.jpg]
Иллюстрация к книге — Настольная книга по внутреннему аудиту. Риски и бизнес-процессы [i_124.jpg]
Процесс «Управление персоналом»
Перечень основных подпроцессов и этапов процесса
Иллюстрация к книге — Настольная книга по внутреннему аудиту. Риски и бизнес-процессы [i_125.jpg]
Вход
Поиск по сайту
Ищем:
Календарь